Explore Our devonfw Sample Application
MyThaiStar is a complex sample app, that demonstrates the full capabilities of our framework. On this page we will describe how to download and launch the app on your system, so you can test the various functionalities it offers and explore its code.
|
Tip
|
We assume you have successfully set up the devonfw-ide previously. |
-
In the root directory of a devonfw-ide directory, right click and select "Open Devon CMD shell here" from the Windows Explorer context menu. Then navigate to the main workspace and checkout the MyThaiStar Git repository like this:
cd workspaces/main git clone https://github.com/devonfw/my-thai-star.git -
Perform:
cd my-thai-star -
Execute:
devon eclipse ws-up -
Execute:
devon eclipse create-script -
Go to the root folder of the distribution and run
eclipse-main.bat -
In Eclipse navigate to
File > Import > Maven > Existing Maven Projects, then import the cloned project from your workspace by clicking the "Browse" button and selecting/workspaces/my-thai-star/java/mtsj/. -
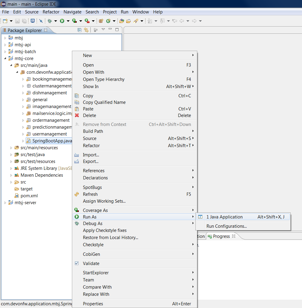
Run the backend by right-clicking
SpringBootApp.javaand selectingRun as > Java Applicationin the context menu. The backend will start up and create log entries in the Eclipse Console tab.
-
Return to your command shell and perform:
cd angular -
Execute:
npm install -
Execute:
ng serve -
Once started, the front-end will be available at localhost:4200/restaurant. Login with the username and password
waiterand take a look at the various functionalities provided by MyThaiStar.
You should now take a look at both the front- and backend code and familiarize yourself with its structure and concepts, since most devonfw projects follow this exemplary implementation. Please visit the architecture overview pages of devon4ng and devon4j to learn more about the internal workings of front- and backend.